Creating Sender ids via CSV in SCG UI

 

 The sender id creation procedure is the process to create the sender accounts registers in the SCG platform. This procedure applies to two sender types: long codes (LONGCODE) and Toll Free Numbers (TOLLFREE). As this process is based on information from you, the enterprise client, it can easily be executed by your own team using the functionality provided in SCG UI.

The sender id creation can also be done directly using the API. For information on how to create sender ids via API calls, please refer to the article here. The procedure outlined in this article works for LONGCODE and TFN.

In this article we will describe the steps to bulk provision senders Ids, based on a template .csv file using the SCG UI. "It is important to note that newly provisioned senders will appear within the platform; however, processing time (until full activation) can take up to 10 hours to complete in Syniverse application. Please never submit more than 1000 numbers at a time using the below explained process." - Product team.

 

CSV template

This .csv file is the data source that will be used to register the sender ids in SCG.

The file columns include the fields:

sender_address: is the address of the sender, format e.164 (11 digits): example 1813111XXXX

address_name: is the description of the sender account. This description is displayed later in the Messaging accounts / Sender Addresses screen columns name:

sender_name.jpg

 

 

address_type: valid values are: LONGCODE, TOLLFREE

capabilities: valid values are SMS, MMS, VOICE

*Note: When MMS is set as capability, both capabilities are inserted SMS and MMS

country: the country using the ISO 3-Letter code for the country that the sender will be used.

Description: to provide a description of the service this sender will provide.

You can download a copy of the template here.

Later, in the step-by-step section below you will upload this file.

 

Copy of your LOA/receipt to a pdf format

Customers must provide a complete Letter of Authorization (LOA) that proves the ownership of the address numbers to provision.

This LOA must be available in pdf format and ready to be uploaded to SCG.

 

Step by step sender id creation

Once you have the template and the LOA ready you can start the procedure.

1. Login to your SDC/SCG UI

LoginScreen.jpg

 

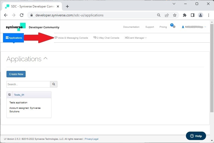
2. Get into the Voice & Messaging Console

 

VoiceConsoleOption.jpg

 

 

3. Select Messaging Accounts / Sender Addresses and click the red button + Purchase or Migrate Sender Address

Purchase_Button.jpg

 

 

4. Select the sender id type you want to provision and then Click the Click here link in the lower right section to migrate existing numbers

Link_migrate.jpg

 

 

5. In the Purchase or Migrate Sender Address screen select the .csv template file

migrate_senders_csv.jpg

 

6. Select your file and then click upload

migrate_senders_csv_upload.jpg

 

You will get an upload message: Your attachment is created successfully

migrate_senders_csv_res.jpg

 

 

7. Select and upload your LOA pdf just the same way as the steps before

migrate_senders_LOA_res.jpg

 

 

8. if you don't have your own SPID and you are looking to migrate your numbers to Syniverse's SPID then check the Register Numbers check box.

9. Set the values for the general information fields associated with the senders:

  • Registration date for the senders.
  • Campaign/Program Name
  • Campaign/Program ID
  • Campaign Type
  • Authorized User
  • Phone #
  • Email
  • Program Use Case
  • Use Case Description
  • Message type
  • Terms of Service URL
  • Opt-in Type
  • Privacy Policy URL

genera_info_fields.jpg

 

Once you complete all the required information then proceed to click on Submit.

A result screen will be displayed:

submit_res.jpg

 

 

10. To return to the Sender Addresses screen click the button View Your Sender Address. Your new sender addresses should be listed on the screen.

 

How to review the upload details

As a batch process, you will need to review the detailed information about the upload process. This detailed information is available and can be downloaded.

1. To see the available upload process information click the blue button View Import Status in the Sender Address screen

view_import_status.jpg

 

 

 

2. The Sender Addresses Imports screen will show the last imports. Select from the three options to download: Failed imports (purple), CSV template (green) and Receipts (blue)

view_import_status_downloads.jpg

 

 

The *_failures.txt file will include a line per failed address with details including the failure reason description.

Example:

CSVRecord [comment=null, mapping=null, recordNumber=8, values=[1813111XXXX, TFN_1813111XXXX,
 TOLLFREE, SMS, USA, ]],"Parameter billing is required for new TOLLFREE SenderId."

 

 

 

 

 

Was this article helpful?
0 out of 0 found this helpful

0 Comments

Please sign in to leave a comment.